AI in Action: 6 Agents to Handle Complex Commands and Tool Overload
    Introduction
Clarifying "Intelligent Creation"
In the title, “intelligent creation” refers specifically to data generation during system integration testing — particularly the integration joint-debugging scenario where a multi-agent collaborative approach was adopted.
Data generation in integration testing is a typical AI application, involving:
- Rich, varied user language
 - Complex business contexts
 - Precise tool execution requirements
 
Initially, we used a single-agent model. As tools and scenarios grew more complex, we evolved into a multi-agent model consisting of:
- Intent recognition
 - Tool engines
 - Reasoning execution
 
This document will compare both approaches:
- Single-agent for simpler generation tasks
 - Multi-agent for complex workflows
 
---
AI Data Generation
Key Challenges
- Accurate instruction extraction from diverse, complex queries
 - Target tool identification among thousands of possible tools
 - Toolchain assembly for compound tasks
 
Core Difficulty
Bridging the semantic and functional gap between users and tool authors.
Approach Overview
- Single-Agent: One reasoning agent handles everything, supported by robust tool governance and prompt engineering.
 - Multi-Agent: Split responsibilities into specialized agents, with engineering solutions replacing agents where possible to improve speed.
 
---
Intelligent Creation 1.0 — Single-Agent Model

Core Idea
Pass user queries + tool lists to the LLM, let it decide, then execute the tools.
When MCP emerged, this became the natural path forward.
Process Flow:

Agent responsibilities include:
- Memory management
 - Prompt engineering
 - LLM interaction
 
---
Architecture Layers

Application Layer
- PC dialogue box and Xiaozhi (DingTalk bot):
 

Service Layer
- alsc-jmanus: Hosts both agents and pipelines. Pipelines connect engineering modules with agents for specific scenarios — e.g., AI data generation.
 
MCP Tool Layer
- alsc-mcp-platform:
 - Over 7,000 local tools → Prevent tool overload in LLM interactions.
 - Segregate tools into:
 - Public domain (stable, controlled)
 - Private domain (flexible, project-specific)
 
MCP Tool Pool:

---
Challenges Post-Build
- Build time: 2 months
 - Agent debugging: 6 months
 - Major focus: Prompt engineering, Tool governance, Query specification
 
---
Prompt Engineering Insights
Prompt Goals:
- Restrict LLM to tool finding/execution
 - Inject necessary contextual info (environment, platform, etc.)
 - Define guiding principles and examples
 
Lessons Learned:
- No output styling for reasoning agents → interferes with reasoning
 - Add examples when principles fail — faster resolution
 - Examples carry hidden attributes — may bias the model
 - Abstracting models/processes improves accuracy
 
---
Agent Role Definition: XiaoZhi
Role: Intelligent robot in software development, specialized in food delivery e-commerce and system architecture design.
Mission: Assist engineers in constructing test data and running tools.
---
Background Knowledge
Environment
- Offline (daily environment)
 - Pre-release
 
Tool Platforms
- Blue Ocean: Asset ID-based creation only; environment fixed per asset
 - Others: Diverse functions; varied success rates
 
Responsibilities
- Understand user intent
 - Identify & confirm tools
 - Execute & return results
 
---
Operating Principles
- Strict intent matching to tool function
 - Validate environment before execution
 - No improvisation if tool missing
 - Verify parameters before execution
 
---
Return Requirements
- Friendly, concise language
 - List tools before execution
 - Handle missing tools gracefully
 - Never expose _mcp_ parameters
 
---
Example Dialogues
Example 1: Product data request
Example 2: Address creation workflow
Example 3 & 4: Product creation capability check
Example 5-7: Multi-turn interactions with tool reuse
---
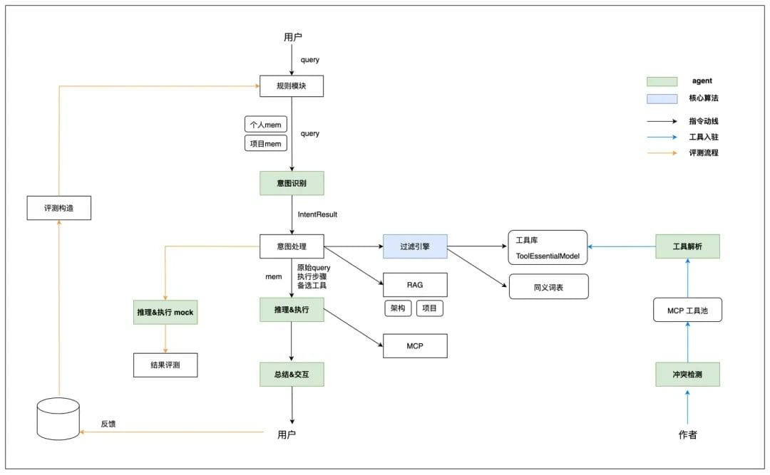
Intelligent Creation 2.0 — Multi-Agent Model
Problems in v1.0
- Inaccuracy on multi-step instructions
 - Slowness with large tool sets
 
---
Multi-Agent Solution
Split into:
- Intent Recognition Agent (8 types)
 - Tool Engine (Real-time Filter + Tool Parsing Agent)
 - Reasoning & Execution Agent (reverse reasoning + forward execution)
 - Summary & Interaction Agent
 
---
Logical Architecture

---
Intent Recognition
- 8 intent types: Data creation, Data operation, Query, Validation, Tool operation, Tool consultation, R&D action, Other
 - IntentResult Model: Structured parse of who, where, conditions, action, object
 
---
Tool Engine
Aim: Reduce tool set to single digits for efficient LLM reasoning.
Components
- Tool Parsing → Build ToolEssentialModel
 - Filtering Engine → Match against IntentResult
 
---
Reasoning Execution
- Reverse Reasoning: Find final tool → trace dependencies
 - Forward Execution: Execute in dependency order
 
---
Final Recommendations
Single-Agent:
Best when:
- Tool set is small and stable
 - High user-tool author language match
 
Multi-Agent:
Best when:
- Large, diverse tool pool
 - Multiple user groups
 - (Complex, requires careful management)
 
---
Key Takeaways
- Core challenge: Define principles, rules, and flows explicitly for LLMs
 - Often, structuring user queries greatly improves results
 - Multi-agent architecture is scalable but introduces complexity
 - Agent design is a continuous cycle of adjustment and iteration
 
---
Would you like me to turn these headings into a visual outline diagram so it’s easier to navigate the architecture at a glance? That would make the multi-agent vs single-agent comparison clearer.