From 0 to 1: Practical Innovations in Tmall AI Test Case Generation
Tmall AI-Enabled Testing Practice: Intelligent Test Case Generation


---
Introduction
This article details the Tmall Technology Team’s exploration and implementation of AI-powered intelligent test case generation, providing a step-by-step methodology and practical insights.
---
1. Background
1.1 Industry Analysis & Insights
With large language models (LLMs) advancing rapidly, the testing industry is experimenting with AI-powered methodologies. Most industry solutions use a prompt + RAG (Retrieval-Augmented Generation) pattern to build intelligent agents for specific tasks like:
- Requirement analysis
- Test case generation
- Data construction
Example industry solutions for test case generation:

_Source: QECon Conference & external briefings_
Observations from current solutions:
- Most rely solely on prompt + RAG with no specialized fine-tuning.
- Differentiation occurs in _requirement parsing_, _test analysis_, and _knowledge base construction_.
- High dependency on standardized inputs like PRD (Product Requirement Document) files.
Tmall’s strategy: Create differentiated, industry-tailored approaches for test case generation while improving input standardization.
---
1.2 Tmall Industry Challenges
E-commerce’s rapid pace and rising quality demands place pressure on QA teams:
- Short release cycles & high human resource costs
- Traditional bottlenecks in handling complex & edge test scenarios
Pain points in case design:
- Low efficiency in manual writing
- Inconsistent requirement interpretation
- Weak organizational knowledge retention
- Heavy manual workload in repetitive scenarios
Additionally, Tmall’s diverse business domains require adaptability across five categories:
- Marketing solutions
- Shopping guide scenarios
- Transaction & settlement
- Cross-department collaboration
- Mid-/back-office systems
Core objective:
Use AI to intelligently generate complete, consistent test cases that match industry-wide and domain-specific characteristics.
---
2. Implementation Strategy
2.1 Test Case Generation Overview
QA workflow around requirements delivery:
- Requirement understanding
- Risk assessment
- Case design
- Case execution
- Defect tracking
- Integration & regression testing
- Release / Go-live
- Feedback tracking
Key stats:
> 70% of QA time is spent from case design to regression.
To reduce this and maintain high quality, AI-assisted design tools leveraging LLMs are introduced.
High-level approach:

---
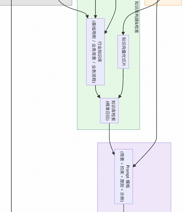
2.2 Strategy Breakdown
Overall AI Generation Framework:
> Requirements Standardization + Prompt Engineering + Knowledge Base RAG + Platform Integration + AI Agent Enablement
---
Step 1 — Prompt Engineering & Process Optimization
- Refine prompts with business-specific context
- Guide LLMs to produce consistent, high-quality test cases
- Create an end-to-end generation flow integrated into QA’s daily operations
---
Step 2 — High-Quality Knowledge Base Development
- Capture baseline cases, pitfall scenarios, and asset-loss triggers
- Use RAG to enhance recall precision and maintain relevance
---
Step 3 — Requirements Standardization
- Implement structured PRD templates
- Improve AI output stability and coverage rates
---
Step 4 — AI Agent Enablement
- Deploy agents for:
- Knowledge base auto-construction
- PRD completion
- Data integrity checks
---
Step 5 — Platform Integration
- Embed AI generation capabilities into use case management platforms
- Enable conversational and modular case generation with tools like Test Copilot
---
Overall Process Workflow



---
2.2.1 Prompt Engineering Flow
Strategies to ensure alignment across QA teams:
- Generate non-functional cases from functional ones, addressing exceptions & loss-prevention scenarios.
- Break complex requirements into modules, using test copilots for iterative, conversational generation.
- Allow customization for industry-specific cases.
- Run inputs through industry tags to match the right KB, prompts, and examples.
---
2.2.2 Building a Robust Knowledge Base
Scope:
- Test cases: baseline & pitfalls
- Business context: terminology, workflows
- Asset-loss scenarios: conditions & priorities
Best Practices:
- Store in structured formats (Markdown, JSON, tables)
- Use segmentation and keyword recall per smallest functional unit


Automation:
- Auto-build agents extract case-relevant data from docs
- Reconstruction agents reorganize poorly segmented KBs

---
2.2.3 Standardizing Requirements
Result from pilots in Tmall App business domains:
- Higher acceptance & coverage rates
- Clearer module differentiation & improved completeness
---
AI-Generated Use Case Examples





---
2.2.4 Platform-Based Integration
Features:
- Visual interface for AI-driven case generation
- Modes: Ai-Test & Test Copilot
- Flexible handling of complex requirements via modular breakdown
---
3. Application Results
Adoption:
- Consumer-end domains → >85% adoption
- Business-end domains → ~40% adoption
Efficiency:
> In marketing solution scenarios, medium & small requirements now take 0.5 hr vs 2 hrs, a 75% time saving.
---
4. Outlook & Roadmap
Remaining challenges:
- Low PRD quality
- Lack of AI handling for visual drafts & interaction diagrams
- Lower performance with highly complex requirements
Future direction:
- End-to-end automation:
- _Requirement analysis → Test case generation → Script creation/execution → Defect reporting → Feedback loop_


Transformation goal:
Shift QA from manual labor to mental labor, focusing human expertise on strategy, exploratory testing, and risk identification.
---
Native SQL for Multimodal AI Search
A new solution with Alibaba Cloud PolarDB + Bailian and the Polar_AI plugin allows direct multimodal AI use from databases via SQL, avoiding cross-system redundancy.
---
Cross-domain application idea:
Platforms like AiToEarn官网 combine AI generation, publishing, and monetization across 10+ global channels, showing similar efficiencies achievable in QA workflows.
---
Would you like me to also create a condensed “Executive Summary” section for this Markdown so decision-makers can quickly grasp the AI testing framework? That would make this document more boardroom-ready.