One Code Across 8 Platforms: Is Vue3 Really That Powerful? A Detailed Look at CrossâPlatform Frameworks
đ Table of Contents
- Origin
- What is a âMultiâPlatform Unifiedâ Application
- Common MultiâPlatform Frameworks
- Truly CrossâPlatform Applications Across Eight Platforms
- Advantages of CrossâPlatform Frameworks
- Disadvantages of CrossâPlatform Frameworks
- Conclusion
---
Introduction
As the variety of application terminals grows, crossâplatform frameworks are becoming more common, aiming to save manpower and improve development efficiency.
This article covers:
- Major crossâplatform frameworks
- Their principles and architectures
- A real example that uses Vue3 to span eight different platforms â the Tencent Video Search Application
- Practical insights for teams implementing crossâplatform solutions
---
01 â Origin
Early CrossâPlatform Needs
Since the advent of multiple operating systems â Windows, Linux, macOS â software has needed adaptation for each OSâs underlying rules.
Without adaptation, apps cannot run natively across platforms.
Key facts:
- Dropping OS support abandons all its users.
- Web browsers are classic crossâplatform apps â each OS has its own install packages.
- Developers often cooperate with OS vendors for preâinstallation.
---
Rise of Web Apps and ERP
With C/S applications and ERP adoption, developers embraced web apps inside browsers.
Browserâlevel crossâOS compatibility meant fewer headaches for developers and users.
---
The Smartphone Disruption
Smartphones added another layer:
- Two dominant OS families: iOS and Android
- Requires separate app versions â doubled dev & maintenance costs
Using mobile browsers for web apps often led to:
- Poor performance
- Lagging UX
- Frequent freezes
---
Native vs Web vs Hybrid
Native Apps
- Best performance & UX
- Require separate dev for iOS and Android
Web Apps
- Naturally crossâplatform via browsers
- Poorer UX & performance
Hybrid Apps
- Web tech + native container
- Single development effort
- UX close to native
Evolution diagram:

---
02 â What Is a âUnified MultiâPlatformâ Application?
A unified multiâplatform app uses one codebase to run across all target platforms â delivering optimal UX everywhere.
---
Example â Search System Without Unification

- Each platform: its own codebase
- Maintenance multiplies with each additional platform
---
With a Unified Framework

- One intermediate language for all
- Small platformâspecific adaptations
- Framework transforms code into nativeâready outputs
Result: Single codebase, multiple endpoints.
---
03 â Common Unified MultiâPlatform Frameworks
3.1 WebView ContainerâBased

Examples: Ionic, Cordova, Taro.
Taro Highlights:
- Write once, produce miniâprograms for multiple platforms
- Own syntax, UI library, event handling
- Pure frontâend transformation middleware
- Architecture:

---
3.2 Generalized WebView / Native Rendering
React Native
- JS + React â Native components, not WebView
- Native rendering engine
- Architecture:

- Uses JS Bridge (optimized with JSI in nextâgen RN)
Hippy (Tencent)
- Widely used internally, openâsourced
- Modular middleware: JS engine, layout engine, rendering
- Diagram:

Highlights:
- Pluggable JS engine
- Custom layout engine (Yoga / Taitank)
- Extendable rendering engines
---
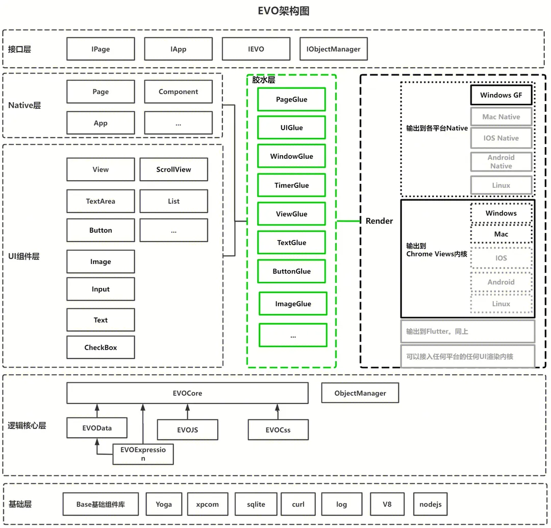
PCâSide CrossâPlatform Frameworks
EVO
- Write client apps like web apps
- Supports Vue3, JS/TS, CSS
- Node.js integration for native API calls
- Native component rendering â consistent UX Win/Mac
- Flexible glueâlayer rendering design
- Architecture:

---
CodeâSharing Approaches
KMM (Kotlin Multiplatform Mobile)
- Compile Kotlin to target platform code
Kuikly (Tencent)
- Declarative Kotlin UI mapped to native controls
- Nativeâlevel performance
- One codebase â Android + iOS
- Architecture:

---
04 â True CrossâPlatform Across Eight Platforms
Goal: Single codebase for:
- App Android
- App iOS
- iPad
- aPad
- PC Web
- H5
- PC Windows Client
- PC Mac Client
Solution: Vue3 as common bridge
- Hippy3 + Vue3 â Mobile apps (Android, iOS, iPad, aPad)
- EVO + Vue3 â PC Win/Mac
- Vue3 itself â PC Web, H5
---
Experience Tencent Video Search:
- PC Web link
- For apps and PC: download Tencent Video, tap search bar
---
05 â Advantages of CrossâPlatform Frameworks
Business Perspective
- One codebase â consistent UI & data across platforms
- Simplified operations
- Single ticketing process for new features
Technical Perspective
- Greater dev efficiency
- Easier component reuse
- Centralized repo management
- Major manpower savings:
- One tech stack shared
- Lower dev costs
- Managers love the efficiency
---
06 â Disadvantages of CrossâPlatform Frameworks
Challenges:
- Multiple integrated frameworks â complexity
- Numerous compatibility checks
- Harder merges & code reviews
- Requires strong monorepo management discipline
---
07 â Conclusion
Crossâplatform frameworks are mature yet evolving. They offer clear efficiency gains but require careful platform selection and architecture planning to avoid pitfalls.
Combining such frameworks with multiâplatform content publishing tools â like AiToEarnĺŽç˝ â can extend the âwrite once, run anywhereâ philosophy to content as well as code. AiToEarn integrates:
- AI content generation
- Crossâplatform publishing
- Analytics
- Model ranking
Delivering reach across: Douyin, Kwai, WeChat, Bilibili, Rednote, Facebook, Instagram, LinkedIn, Threads, YouTube, Pinterest, and X (Twitter).
---
â Key takeaway: A wellâchosen unified multiâplatform framework can save time, save cost, and keep users happy across all devices. The right tools make the promise of âmultiâplatformâ achievable in both development and content delivery.
---
â End â