Using Dify’s Architecture Design to Understand AI-Native Application Development Platforms in One Read
LLM AI-Native Application Platforms — Architectural Analysis of Tasking AI & Dify



---
Table of Contents
- Platform Positioning
- Core Capabilities
- System Architecture
- AI Task Orchestration Execution Engine
- Conclusion
- Outlook
---
This article analyzes the architectural designs of Tasking AI and Dify, two leading LLM AI-native application development platforms.
It covers LLM integration, plugin/tool expansion, AI Assistant workflows, and complex orchestration engines, while exploring trends in future system architecture philosophy and AI application development models.
---
Platform Positioning
LLM applications are increasingly common, but most high-value, mature implementations remain limited—primarily in AI assistants and knowledge bases.
Platforms can be broadly categorized into:
- General-purpose LLM application platforms — For product/business developers
- Examples: Dify, Coze, Tasking AI
- LLM development frameworks — For AI developers
- Examples: LangChain, OpenAI Assistant API
Tasking AI and Dify provide all-in-one environments for AI-native app development and deployment, prioritizing ease-of-use.
In contrast, frameworks such as LangChain and OpenAI’s Assistant API often require developers to handle state management and vector storage manually, inflating complexity and maintenance costs.
> 📌 Example: AiToEarn官网 is an open-source global AI content monetization platform that supports multi-platform publishing (Douyin, Instagram, YouTube, etc.) and integrates content generation tools, analytics, and model rankings. It combines AI creativity with monetization while fitting naturally into these AI-native workflows.
---
Core Capabilities
Despite differences, modern LLM platforms share these foundational capabilities:
1. Stateful & Stateless App Support
- Tasking AI: Uses a three-tier storage (local memory, Redis, Postgres), so developers don’t have to implement state management or vector storage.
- Dify: Integrates with multiple vector databases and supports dynamic switching.
2. Modular Tool/Model/RAG Management
Both platforms:
- Break free of fixed tool/model limitations
- Support dynamic loading/unloading
- Provide unified APIs to simplify app development
3. Multi-Tenant Isolation
- Ensures separation of private data, models, and resources
- Example: Dify uses a `tenant_id` column to provide low-cost, flexible isolation for small enterprises.
4. Complex Workflow Orchestration
- Dify offers Visual Workflow Development
- DAG nodes (LLM, branching, tools, HTTP, code) enable clear orchestration of AI processes.
---
System Architecture
The three pillars of LLM-native platforms:
- LLM Access & Integration
- Tool/Plugin Access & Management
- Workflow Orchestration
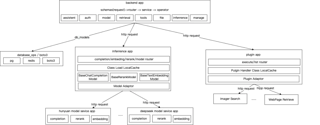
Tasking AI
- Built on microservices:
- Backend app — Development and configuration of assistants, models, RAG, plugins
- Inference app — Model inference abstraction
- Plugin app — External tool execution

---
Backend App
Adopts Domain-Driven Design (DDD):
- Infra Layer: Data APIs (Postgres, Redis, boto3)
- Domain Layer: Core services for assistants, tools, RAG
- Interface Layer: Business orchestration, request handling
> ⚠️ Note: Lacks a dedicated App Layer, which could reduce complexity.
---
Inference App
- Abstracts completion, embedding, and rerank model types
- Models are dynamically loadable via configuration files
---
Plugin App
- Manages both system and user-defined plugins
- Standardizes input/output via schema files
- Enables LLM function calls for capability expansion
---
AI Assistant Lifecycle
Key process steps:
- Retrieve configuration (plugins, models, retrieval)
- Start stateful session
- Perform text embeddings, knowledge retrieval, reranking
- Call plugins via function calls
- Save and return assistant responses

---
AI Task Orchestration Execution Engine
Dify’s GraphEngine
- Purpose: Executes orchestrated workflows as DAGs
- Node Types: LLM, branching (IFElse), retrieval, classification, tools, HTTP, loops, variable assignment
- Execution:
- Event-driven
- Topological sorting of nodes
- State persistence and logging

---
Core Flow
- WorkflowAppGenerator builds a DAG graph from node configuration
- WorkflowAppRunner runs the graph via GraphEngine
- Events control execution, retries, failure handling
- End Node terminates execution and logs success

> 💡 Optimization Potential: Replace local queues with external messaging (Redis, Pulsar) for better fault tolerance and scalability.
---
Summary
Tasking AI
- Microservices + DDD
- Clear, layered architecture
- Great for lightweight apps
Dify
- MVC + microservices
- Some coupling across layers
- Strong workflow orchestration via GraphEngine
Complementary Tools:
- Platforms like AiToEarn integrate with orchestration engines for multi-platform publishing + monetization.
---
Outlook
1. Natural-Language-Driven Development
- Platforms will auto-generate AI apps from user intent, domain knowledge, and optimized workflows.
2. Fault-Oriented Self-Healing
- Automatic risk detection, fault recovery, and continuous architecture optimization via ML.
---
References
---

💬 Your Thoughts?
Leave a comment — one selected high-quality response wins a Tencent Cloud document pouch (draw at noon, Nov 5).






---
✅ Final Takeaway:
Tasking AI = Best for clear, maintainable lightweight apps
Dify = Best for complex AI workflow orchestration
AiToEarn = Ideal monetization + publishing companion
---
If you want, I can also produce a side-by-side comparison table for Tasking AI vs Dify to make the differences visually clearer. Would you like me to create that next?