“White‑Label AI Products Marked Up 1,000×! Out of 200 Firms, Only 18 Truly Innovate; 38 Have Over 90% Code Similarity — Are Founders Just Trying to Bluff?”
Organizing the AI Startup Landscape
> “Almost every AI application-layer startup is likely to be crushed by the rapid expansion of foundational model providers.”
> — Former Reddit CEO Yishan Wong on X (20M views, widely debated)
Even Elon Musk reposted and commented: “Seems accurate.”

---
The Harsh Reality for AI Startups
A recent research article (3k+ likes) revealed:
- 73% of 200 funded AI companies (operating >6 months) are simply “wrapping” third-party APIs.
- ChatGPT remains dominant, with Claude increasingly present in varied applications.
Research by Teja Kusireddy
Software engineer Teja Kusireddy used:
- Web traffic monitoring
- Code decompilation
- API call tracking
Findings:
- Only 18 companies demonstrated genuine technical innovation.
- 12 exposed their API keys directly in frontend code.
Kusireddy clarified:
All analysis was based on publicly accessible data, anonymized, with no private access or ToS violations.
Post-Investigation Reactions
- 7 founders contacted him privately.
- Responses ranged from defensive to grateful.
- Some sought advice on reframing “proprietary AI claims” as “built on top of leading APIs.”
- One founder confessed:
- > “I know we’re lying. But investors buy into this — everyone does it. Yet how do we stop?”
---
Case Study: Three Weeks Reverse-Engineering 200 AI Startups
Kusireddy describes:
> At 2 AM, debugging a webhook, I noticed a company claiming deep learning infrastructure was calling OpenAI’s API every few seconds. They had just raised $4.3M for “fundamentally differentiated core technology.” I decided to dig deeper — with real, traceable data.
---
Implementation Plan & Findings
Scraping Architecture Overview
import asyncio
import aiohttp
from playwright.async_api import async_playwright
async def analyze_startup(url):
headers = await capture_network_traffic(url)
js_bundles = await extract_javascript(url)
api_calls = await monitor_requests(url, duration=60)
return {
'claimed_tech': scrape_marketing_copy(url),
'actual_tech': identify_real_stack(headers, js_bundles, api_calls),
'api_fingerprints': detect_third_party_apis(api_calls)
}Process
- Data Collection
- Scraped sites from YC Startup Accelerator, Product Hunt, LinkedIn.
- Traffic Monitoring
- 60s network capture per company.
- Code Analysis
- Decompiled JS bundles and examined.
- API Fingerprinting
- Cross-referenced with known providers.
- Claim vs Reality
- Compared marketing copy with technical implementation.
Excluded: Companies younger than 6 months.
---
73% Failed to Deliver
Gap between hype and reality was stark.
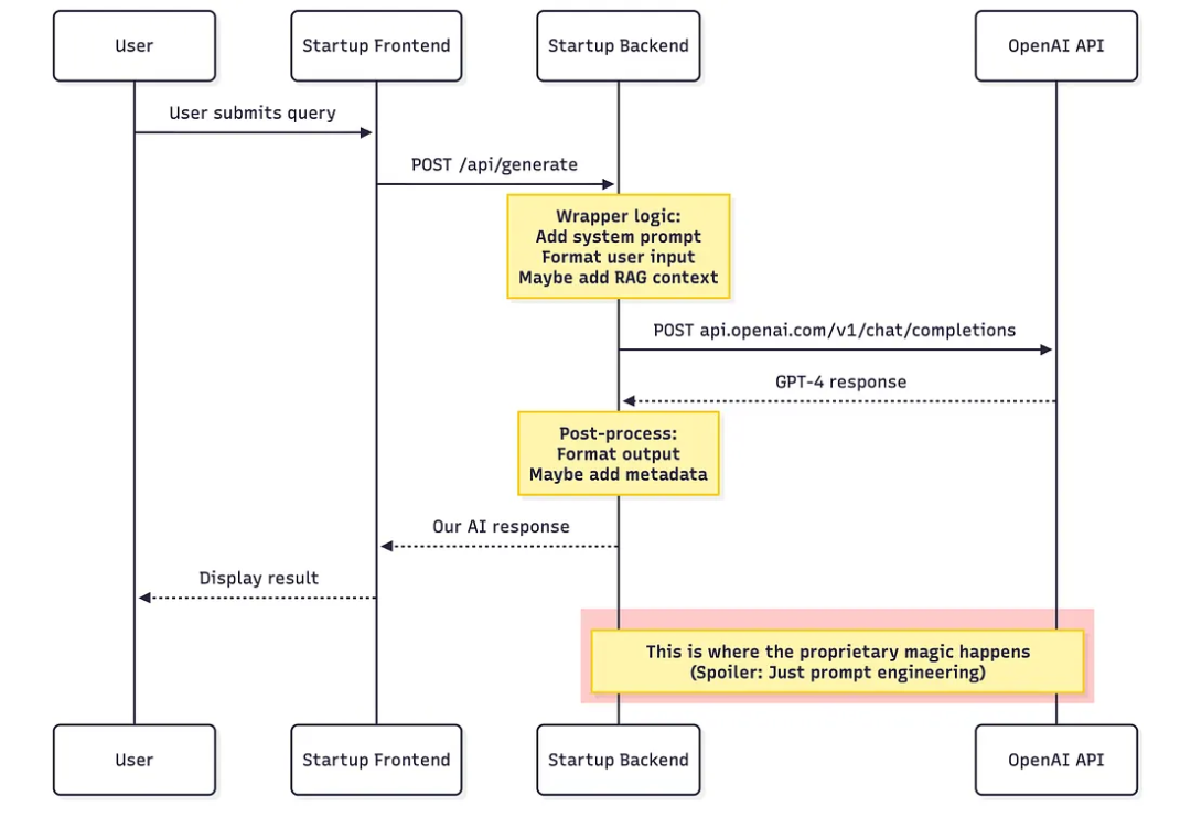
Pattern 1: “Proprietary Model” → GPT‑4 Wrapper
Among 37 companies claiming proprietary LLMs, 34 were simple wrappers.
Technical Signs

- Outbound calls to `api.openai.com`
- `OpenAI-Organization` headers present
- GPT‑4 token usage and latency patterns
- Exponential backoff rate limits
Example:
async function generateResponse(userQuery) {
const systemPrompt = `You are an expert assistant for ${COMPANY_NAME}.
Always respond professionally.
Never mention OpenAI.`;
return await openai.chat.completions.create({
model: "gpt-4",
messages: [
{role: "system", content: systemPrompt},
{role: "user", content: userQuery}
]
});
}Cost Breakdown:
- GPT‑4 API: ~$0.033/query
- Retail: $2.50/query (~75× markup)
---
Pattern 2: RAG Architecture Hidden Behind Buzzwords
Claim:
> “Advanced neural retrieval tech based on custom embedding models.”
Reality:

Common Stack:
- Embedding: OpenAI `text-embedding-ada-002`
- Vector DB: Pinecone / Weaviate
- Generation: GPT‑4
Example:
import os, openai, pinecone
class ProprietaryAI:
def __init__(self):
openai.api_key = os.getenv("OPENAI_API_KEY")
pinecone.init(api_key=os.getenv("PINECONE_API_KEY"))
self.index = pinecone.Index("knowledge-base")
def answer_question(self, question):
embedding = openai.Embedding.create(input=question, model="text-embedding-ada-002")
results = self.index.query(vector=embedding.data[0].embedding, top_k=5, include_metadata=True)
context = "\n\n".join([m.metadata['text'] for m in results.matches])
response = openai.ChatCompletion.create(model="gpt-4", messages=[
{"role": "system", "content": f"Use this context: {context}"},
{"role": "user", "content": question}
])
return response.choices[0].message.contentCost: ~$0.002/query
Markup: 250–1000× retail price.
---
Pattern 3: “Fine-tuned Model” Actually Means OpenAI Fine-Tuning API
Only 7% train models from scratch (AWS SageMaker / Google Vertex AI).
Most use OpenAI’s fine-tuning — essentially storing prompts/examples on their system.
---
Quick Guide: Detect API Wrappers in 30 Seconds
- Network Traffic
- F12 → Network tab → Trigger AI feature
- Look for `api.openai.com`, `api.anthropic.com`, `api.cohere.ai`
- Latency Patterns
- ~200–350 ms = likely OpenAI latency signature
- Code Search
- Inspect page source for `openai`, `anthropic`, `claude`, `cohere`, `sk-proj-`
- Marketing Buzzword Check
- Vague phrases (“advanced AI”, “exclusive neural engine”) often hide wrappers.
---

---
Why This Matters
For investors:
Adjust valuations — you’re often funding prompt engineering, not R&D.
For users:
Recognize price markups over API base cost.
You could build similar products rapidly yourself.
For developers:
Core functionality can often be cloned in a hackathon.
For the ecosystem:
73% hype creates risk of bubble.
---
Three Transparent Categories
- Transparent Wrappers – Openly state “Built on GPT‑4,” sell workflows.
- True Builders – Train proprietary models for niche domains.
- Infrastructure Innovators – Create genuinely novel orchestration or retrieval systems.
---
Recommendations
Founders:
- Disclose tech stack
- Compete on UX, domain expertise
- “Built on GPT‑4” is fine — just be honest
Investors:
- Request architecture diagrams, API invoices
- Value wrappers realistically
Customers:
- Inspect browser network traffic
- Ask about infrastructure before paying premium
---
Conclusion
The AI Wrapping Era is here — like cloud, mobile apps, blockchain before.
Transparency will win; hype without substance will be exposed.
Even in hype-heavy markets, 27% are truly innovating.
Honest wrappers can solve real problems.
APIs are tools — just don’t pretend prompts are “exclusive architectures.”
---
Investigate yourself:
F12 → Network → Watch the truth load in real-time.
Reference:
https://pub.towardsai.net/i-reverse-engineered-200-ai-startups-73-are-lying-a8610acab0d3
---
Note: Platforms like AiToEarn官网 provide open-source multi-platform content monetization and could inspire transparency. They integrate AI generation, cross-publishing (Douyin, Kwai, WeChat, Bilibili, Xiaohongshu, Facebook, Instagram, LinkedIn, Threads, YouTube, Pinterest, X/Twitter), analytics, and AI model rankings — enabling creators to monetize efficiently and honestly.